новое событие
Информационный поток
Задания вакансии материалы разработки сообщения форума
1c_almaty
Приватное сообщение

Доработка 1с 8 Бухгалтерия для Казахстана редакция 2.0

Алматы(Казахстан )
46 |  0
19 марта 2025 в 17:29:05 (1 год 7 недель 6 дней 10 часов назад)
18733
Текст задания
Конфигурация бухгалтерия для Казахстана редакция 2.0.
База (РИБ)


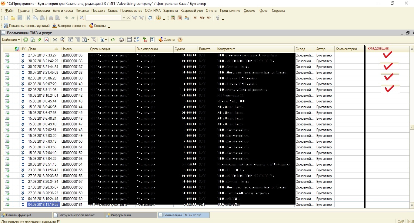
В списке реализация документов нужно добавить колонку дополнительную рядом с колонкой комментарий к примеру «Кладовщик». (см.рис. кладовщик (галочки) ).
Данная колонка будет предназначена для того чтобы кладовщик мог поставить галочку напротив документа который проверил и отпустил.
После того как он поставил галочку, снять данную галочку сможет только пользователь с полными правами «главный бухгалтер».
После того как поставил кладовщик галочку напротив того документа, который отпустил и проверил, он блокируется, редактировать может только ГЛАВНЫЙ БУХГАЛТЕР, директор и помощник бухгалтера и остальные менеджера НЕ МОГУТ.

Настроить права пользователю кладовщик:
1. Доступ к контрагентам
2. Доступ к номенклатуре
3. Остаткам
4. Реализация
Все остальное чтобы не видел.
0
Отклики (9)