новое событие
Информационный поток
Задания вакансии материалы разработки сообщения форума
seperblunt
Приватное сообщение

Задача по доработке универсального парсера. Долгосрочная работа

Череповец(Россия )
70 |  5
29 сентября 2025 в 08:27:57 (9 недель 4 дня 10 часов назад)
25700
Текст задания
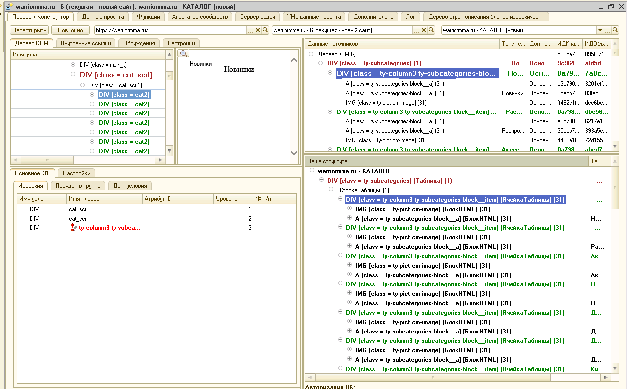
Внешний вид парсера (для оценки масштаба вопроса) см. в прикрепленных файлах.
Требуется постоянная доработка проекта.
Я исхожу из расчета 1500 руб за продуктивный день работы.
Продуктивный день - это около 4 часов работы средним темпом.
Я сам разработчик, поэтому понимаю что время на "въезд в тему" - так же оплачивается.


Сейчас задача - посмотреть/послушать вводную от меня по тим вьюверу, далее по результатам провести самостоятельное исследование обработки и предложить вариант решения одного насущного вопроса. По сути плачу 1 тыс за въезд в вопрос, далее если друг друга устраиваем - начинаем работать.
0
Отклики (5)