новое событие
Информационный поток
Задания вакансии материалы разработки сообщения форума
Арестов Илья Олегович
Приватное сообщение

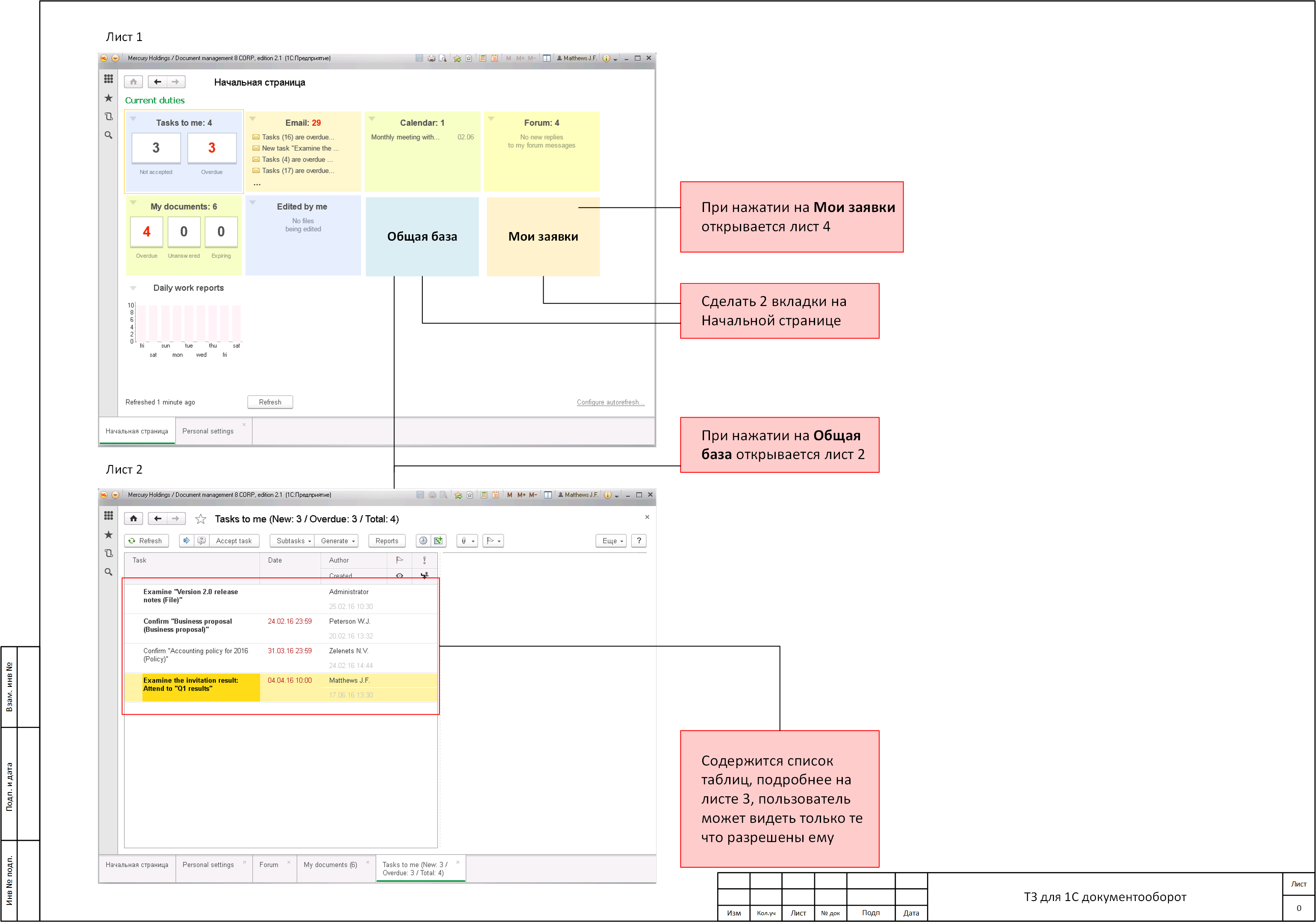
Сделать дополнительные формы для 1С Документооборот

Москва(Россия )
arestou
25.05.1989(36 лет)
22 |  0
31 мая 2017 в 15:59:08 (8 лет 45 недель 5 дней 11 часов назад)
20800
Текст задания
См вложения, там подробно приведено задание
0
Выбранные исполнители
Отклики