новое событие
Информационный поток
Задания вакансии материалы разработки сообщения форума
Галеев Борис Викторович
Приватное сообщение

Настроить сохранение варианта отчета УТ 10.3

06.04.1981(45 лет)
21 |  2
29 октября 2025 в 17:21:37 (29 недель 5 дней 16 часов назад)
15350
Текст задания
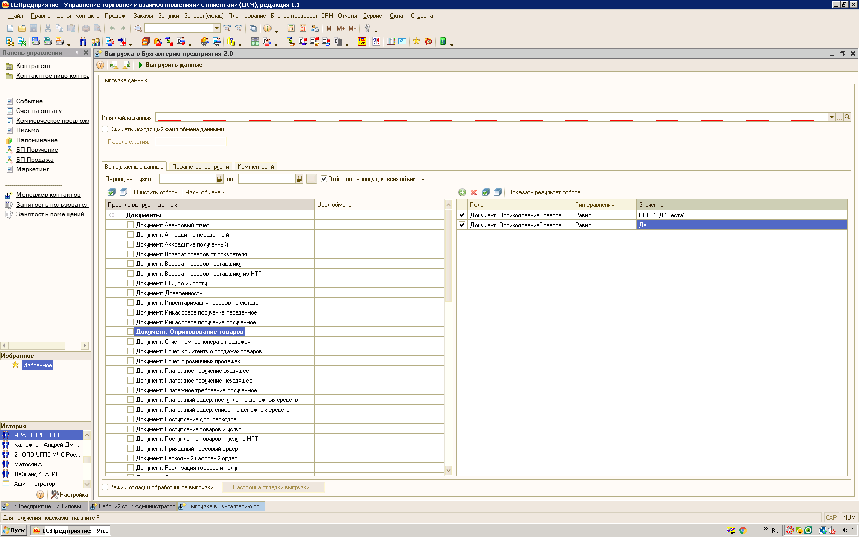
Во вложении прин скрин обработки, сейчас настройки пользователя с вариантами отборов храниться на сервере где-то, и часто настройки пропадают и приходится заново делать отборы....задача придумать чтобы настройки хранились либо в регистре сведений либо еще как нибудь, главное чтобы сохранялись как нибудь в программе, можете предложить свой вариант реализации
0
Выбранные исполнители
Отклики