новое событие
Информационный поток
Задания вакансии материалы разработки сообщения форума
РосЭнергоРесурс
Приватное сообщение

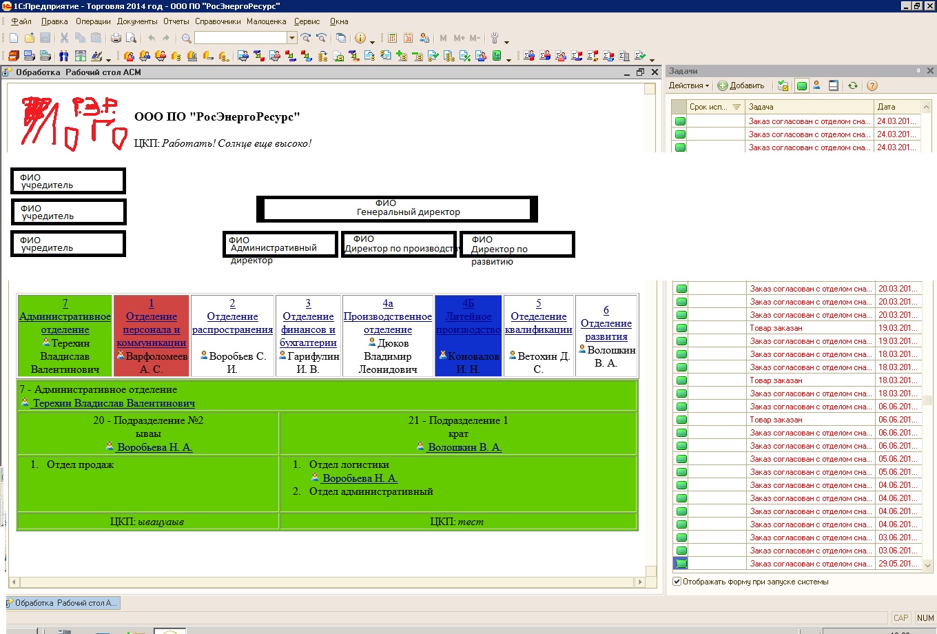
Доработка рабочего стола пользователей

15 |  0
27 апреля 2015 в 12:52:19 (10 лет 51 неделя 5 дней 19 часов назад)
173499
Текст задания
1) Изменить шапку рабочего стола
2) Изменить спр. Организации

на картнинках показано как все должно выглядеть
0
Выбранные исполнители
Отклики
Предложения отсутствуют